Project Summary
This project is used as a template for the demonstration of the information management system of ACTDO as a Projects using the PHP native and Sql on Xampp to be clear there are no ACTDO valuable data exposed to upload this template.







Aim
The main goal of ACTDO - IMS is to provide users with an all-in-one tool to:
- This software is to automate these processes and to improve the overall efficiency and clients experience of Office.
- The system is easy to use and has user-friendly functionalities to help the employee's for their daily transactions.
Technologies Used
Frontend:
HTML, CSS, JavaScript and Bootstrap for the user interface.Backend:
PHP with the Xampp to handle application logic and APIs.Database:
MySQL to store user data, routines and queries to the virtual assistant.
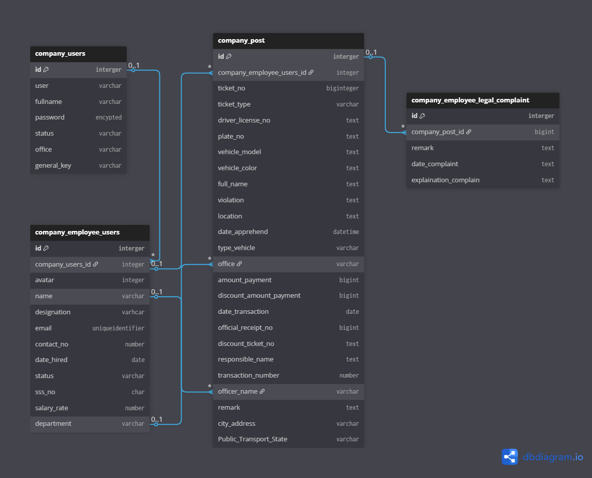
Database Design

Implementation
Frontend:
- Development of a clean and dynamic user dashboard for creating, editing, and viewing exercise routines.
- Integration of interactive graphics to display physical progress.
Backend:
- Implementation of endpoints for CRUD routines.
Database:
- Designing tables for users, exercises, and queries with normalized relationships.